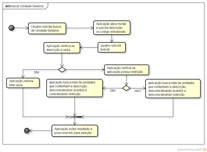
Arquivo:Agendamento manutencao viagens buscar unidade gestora diag atividades.png

De WikiCTI
Revisão de 13h34min de 9 de outubro de 2012 por Gabriel (discussão | contribs)
(dif) ← Edição anterior | Revisão atual (dif) | Versão posterior → (dif)
Ir para navegação Ir para pesquisar

Arquivo original(1 060 × 780 pixels, tamanho: 100 kB, tipo MIME: image/png)

Histórico do arquivo

Clique em uma data/horário para ver como o arquivo estava em um dado momento.

Data e horárioMiniaturaDimensõesUsuárioComentário
atual13h34min de 9 de outubro de 2012Miniatura da versão das 13h34min de 9 de outubro de 20121 060 × 780 (100 kB)Gabriel (discussão | contribs)

Não há páginas que usem este arquivo.

Metadados

Obtido em ""